Home
Pricing
Download
Doc
Contact Us
简体中文
English
日本語
Login/Register
Service

All-in-One Lightweight GIS Platform

sceneConstruction Format Conversion serviceDistribution
Free Download
Latest Articles
GISBox Updates
Featured Articles
GIS Encyclopedia

Amersfoort (EPSG:4289)

**Amersfoort (EPSG:4289) **is a widely used geographic coordinate system in the Netherlands, using Bessel 1841 as the base ellipsoid, with the geodetic base point at Amersfoort. This coordinate system has long played an important role in land surveying, mapping, and infrastructure development in the Netherlands. EPSG:4289 uses geographic coordinates (latitude and longitude), making it suitable for expressing wide-area location information on the Earth’s surface.

2025-09-16 14:47:11

CH1903 (Swiss Coordinate System 1903 | EPSG:4149)

CH1903 is the widely used national coordinate system of Switzerland, based on the geodetic datum established in 1903. It is a projection coordinate system covering the whole of Switzerland, developed to enable precise geospatial information management and mapping of a country with mountainous terrain. The reference ellipsoid used is Bessel 1841, and the projection method is the Oblique Mercator Projection. This coordinate system has long been used by the Swiss National Cartographic Office (Swisstopo) and has become a standard in many fields such as topographic mapping, surveying, civil engineering and infrastructure planning. In recent years, Switzerland has gradually transitioned to the higher-precision CH1903+ (EPSG:2056) coordinate system, but a large amount of historical data is still stored based on CH1903.

2025-09-16 14:47:11

Web Map Service (WMS)

Web Map Service (WMS) is a standard protocol defined by the Open Geospatial Consortium (OGC) for requesting and displaying geospatial map images over the Internet. These images are generated from geographic data and are usually displayed in raster formats (such as PNG, JPEG). The core function of WMS is to provide users with visualization of geographic data through standardized HTTP requests without directly delivering the data itself.

2025-09-16 14:47:11

Web Feature Service(WFS)

Web Feature Service (WFS) is a service for online sharing and interoperability of geographic feature data in a network environment. It is based on a distributed computing platform that supports the Hypertext Transfer Protocol (HTTP) and provides functions such as query, acquisition, creation, locking, update, and deletion of geographic features and their attribute data. WFS uses Geography Markup Language (GML) to describe geographic feature data and defines a variety of operations to implement these functions, including GetCapabilities, DescribeFeatureType, GetFeature, LockFeature (LockFeature, which may not be included in some implementations), and Transaction.

2025-09-16 14:47:11

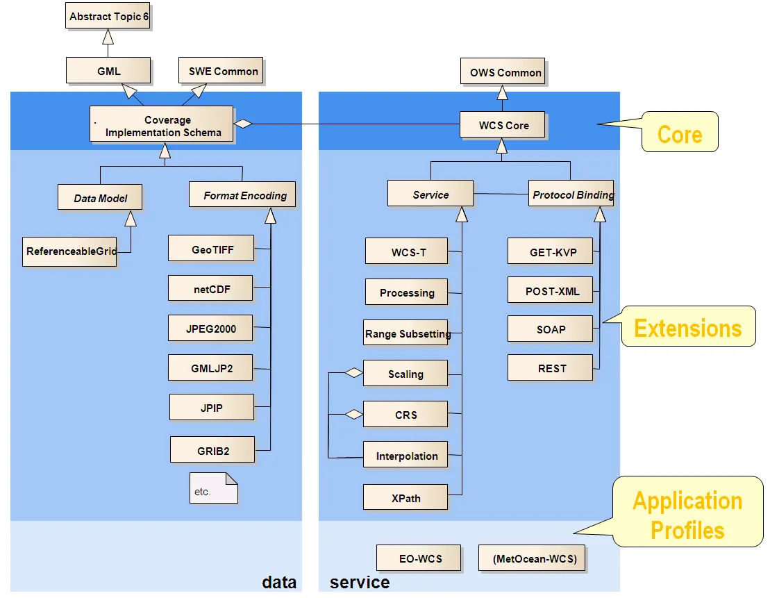
Web Coverage Service (WCS)

**Web Coverage Service (WCS) **is a geographic information service protocol based on the Open Geospatial Consortium (OGC) standard. It is designed to provide raster data (Coverage Data), allowing users to access and obtain geospatial coverage data through the Internet. Coverage data contains physical quantities or phenomena related to space, such as temperature, rainfall, altitude, etc. These data are usually stored in the form of regular grids or irregular grids, and are widely used in environmental monitoring, meteorological analysis, remote sensing data sharing and other fields.

2025-09-16 14:47:12

Web Map Tile Service (WMTS)

Web Map Tile Service (WMTS), also known as Web Map Tile Service, is a solution that uses pre-generated tiles to provide electronic map services. The WMTS standard defines some operations that allow users to access tile maps. WMTS provides a standardized solution for publishing digital map services using a predefined tile method, making up for the inability of WMS (Web Map Service) to provide tiled maps. The purpose of the WMTS service is to provide services for tile maps.

2025-09-16 14:47:12

Tile Map Service (TMS)

Tile Map Service (TMS) is a network-based geographic information service protocol for efficiently loading and displaying map data. The core idea of TMS is to pre-cut map data into small tiles of fixed size (usually 256×256 pixels), and store and access them in a hierarchical (zoom level) and spatial index manner. The client dynamically requests the corresponding tiles according to the user’s view requirements, thereby achieving fast loading and smooth display. TMS usually organizes map data in the form of tile pyramids, which are gradually refined from the global view (low zoom level) to the local details (high zoom level), and the resolution of each level increases, so as to meet the multi-scale display requirements.

2025-09-16 14:47:13

CSW(Catalogue Service for the Web)

**CSW **is an OGC-standardized Web service protocol used to publish, discover, and access metadata of geospatial data and services. It supports searches based on keywords, geographic location, and other conditions through HTTP requests.

2025-09-16 14:47:13

OGC API - Maps

OGC API - Maps is a new generation of Web map service standards launched by the Open Geospatial Consortium (OGC). It is based on the RESTful architecture and OpenAPI specification. It aims to replace the traditional WMS (Web Map Service) protocol, provide more efficient and flexible map tiles and dynamic map rendering services, and support multi-format output (such as PNG, JPEG, GeoTIFF) and spatial data interaction.

2025-09-16 14:47:13

OGC API - Features

OGC API - Features is one of the next generation Web API specifications developed by the OGC (Open Geospatial Consortium), the international standardization organization for geospatial information, to standardize the access and operation of vector data (features). It is a modernized specification of the traditional WFS (Web Feature Service), and its RESTful structure and lightweight JSON-based data format make it highly compatible with the Web and cloud environments, making it very suitable for integration into mobile and Web applications.

2025-09-16 14:47:14
  • 1
  • 2
  • 3
  • 4
  • 5
  • 20
All-in-One Lightweight GIS Platform
Free Download download
Email: support@gisbox.com
© 2020-2025, Hangzhou Duosuan Technology Co., Ltd.
PRODUCT
Download
Pricing & Plans
RESOURCES
Doc
GIS Encyclopedia
SUPPORT
Contact Us
Terms of Use
Privacy Policy
EULA
LINKS
Wings Engine

Service

Online Service