OGC GeoPackage
Sep 16,2025
GISBox is a one-stop 3D GIS data editing, conversion and publishing platform that supports editing in multiple GIS formats such as OSGB/GEOTIFF/RVT, converting to 3DTiles/Terrain and publishing.
Introduction
GeoPackage is a lightweight, high-performance geospatial information exchange and storage format standardized by the Open Geospatial Consortium (OGC). Unlike traditional multi-file formats such as Shapefile or GeoTIFF, GeoPackage stores all spatial and attribute data in a single SQLite database file (.gpkg extension). GeoPackage is designed for mobile devices and web applications, and is particularly suitable for environments with limited storage capacity and performance.

File Structure
GeoPackage files can contain geospatial data, such as:
- Vector data (points, lines, polygons)
- Raster data (tile images)
- Coordinate Reference System information (CRS)
- Metadata, styles, and extended properties
Pros
- Single file management: All spatial and non-spatial data are stored in a single file for easy management.
- Strong compatibility and standardization: It is an international standard established by OGC and supported by many GIS tools.
- Lightweight and fast data access: Fast access even in mobile and web environments.
- Support for both vector and raster data: Multiple data formats can be processed in one package.
- Extensible structure: You can add your own tables and attributes.
Cons
- File size may increase: Due to the characteristics of SQLite, storing large amounts of data can easily cause the file to become bloated.
- Not suitable for simultaneous editing: Because it is based on SQLite, there are restrictions on multiple users writing at the same time.
- Compatibility issues with some old software: Older GIS software may not be compatible.
- Transaction processing considerations: Proper transaction management is required to maintain data integrity.
Application Scenario
Display and edit maps offline on mobile devices such as Android and iOS. Extract and record data in areas with difficult network connections. Facilitates the exchange of geographic information between different organizations and systems. Supports fast, lightweight serverless configuration. Suitable for field use that requires high portability and consistency.
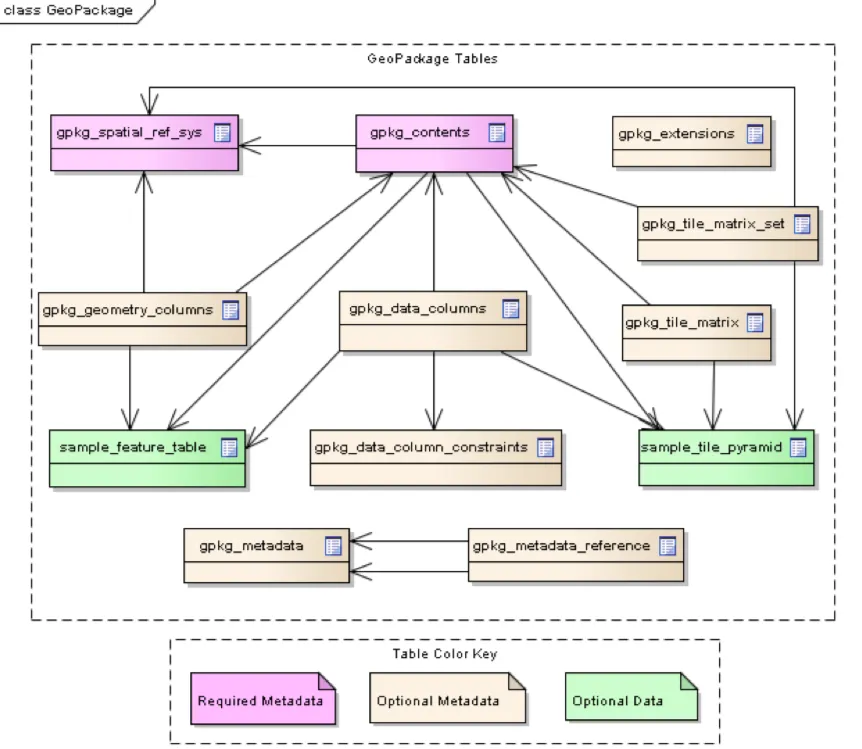
Example
- An overview of the GeoPackage table.

- GeoPackage-WorldWind。

File Opening Mode
- Check the GeoPackage with QGIS.

- Export to GeoPackage in ArcMap.

LYR
MID
MDB
QLR
References
- https://www.geopackage.org/
- https://en.wikipedia.org/wiki/GeoPackage
- https://www.ogc.org/standards/geopackage/